Introduction
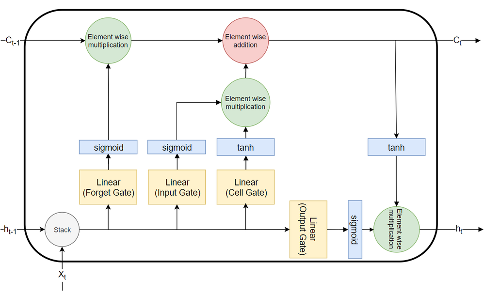
This GitHub repository, brandokoch/pytorch-sequence-models, provides a comprehensive implementation of various sequence model architectures using PyTorch. The code is structured to facilitate learning, making it an excellent resource for those looking to understand sequence models in depth. Key features include:
- Diverse Architectures: Implementations of multiple sequence models, including RNNs, LSTMs, and GRUs.
- Educational Focus: The code is designed to be well-structured and easy to follow, making it suitable for learners and educators alike.
- Hands-On Learning: Users can experiment with the models and modify them to better understand the underlying principles of sequence modeling.
This repository serves as a valuable learning material for students, researchers, and practitioners interested in deep learning and natural language processing.

